JVM与Java体系结构
JVM与Java体系结构
JVM内存与垃圾回收篇概述



每个语言都需要转换成字节码文件,最后转换的字节码文件都能通过Java虚拟机进行运行和处理
字节码
- 我们平时说的java字节码,指的是用java语言编译成的字节码。准确的说任何能在jvm平台上执行的字节码格式都是一样的。所以应该统称为:jvm字节码。
- 不同的编译器,可以编译出相同的字节码文件,字节码文件也可以在不同的JVM上运行。
- Java虚拟机与Java语言并没有必然的联系,它只与特定的二进制文件格式—Class文件格式所关联,Class文件中包含了Java虚拟机指令集(或者称为字节码、Bytecodes)和符号表,还有一些其他辅助信息。
多语言混合编程
- Java平台上的多语言混合编程正成为主流,通过特定领域的语言去解决特定领域的问题是当前软件开发应对日趋复杂的项目需求的一个方向。
- 试想一下,在一个项目之中,并行处理用clojure语言编写,展示层使用JRuby/Rails,中间层则是Java,每个应用层都将使用不同的编程语言来完成,而且,接口对每一层的开发者都是透明的,各种语言之间的交互不存在任何困难,就像使用自己语言的原生API一样方便,因为它们最终都运行在一个虚拟机之上。
- 对这些运行于Java虚拟机之上、Java之外的语言,来自系统级的、底层的支持正在迅速增强,以JSR-292为核心的一系列项目和功能改进(如Da Vinci Machine项目、Nashorn引擎、InvokeDynamic指令、java.lang.invoke包等),推动Java虚拟机从“Java语言的虚拟机”向 “多语言虚拟机”的方向发展。
Java发展的重大事件
- 1990年,在Sun计算机公司中,由Patrick Naughton、MikeSheridan及James Gosling领导的小组Green Team,开发出的新的程序语言,命名为oak,后期命名为Java
- 1995年,Sun正式发布Java和HotJava产品,Java首次公开亮相。
- 1996年1月23日sun Microsystems发布了JDK 1.0。
- 1998年,JDK1.2版本发布。同时,sun发布了JSP/Servlet、EJB规范,以及将Java分成了J2EE、J2SE和J2ME。这表明了Java开始向企业、桌面应用和移动设备应用3大领域挺进。
- 2000年,JDK1.3发布,Java HotSpot Virtual Machine正式发布,成为Java的默认虚拟机。
- 2002年,JDK1.4发布,古老的Classic虚拟机退出历史舞台。
- 2003年年底,Java平台的scala正式发布,同年Groovy也加入了Java阵营。
- 2004年,JDK1.5发布。同时JDK1.5改名为JavaSE5.0。
- 2006年,JDK6发布。同年,Java开源并建立了openJDK。顺理成章,Hotspot虚拟机也成为了openJDK中的默认虚拟机。
- 2007年,Java平台迎来了新伙伴Clojure。
- 2008年,oracle收购了BEA,得到了JRockit虚拟机。
- 2009年,Twitter宣布把后台大部分程序从Ruby迁移到scala,这是Java平台的又一次大规模应用。
- 2010年,oracle收购了sun,获得Java商标和最真价值的HotSpot虚拟机。此时,oracle拥有市场占用率最高的两款虚拟机HotSpot和JRockit,并计划在未来对它们进行整合:HotRockit
- 2011年,JDK7发布。在JDK1.7u4中,正式启用了新的垃圾回收器G1。
- 2017年,JDK9发布。将G1设置为默认Gc,替代CMS
- 同年,IBM的J9开源,形成了现在的open J9社区
- 2018年,Android的Java侵权案判决,Google赔偿oracle计88亿美元
- 同年,oracle宣告JavagE成为历史名词JDBC、JMS、Servlet赠予Eclipse基金会
- 同年,JDK11发布,LTS版本的JDK,发布革命性的zGc,调整JDK授权许可
- 2019年,JDK12发布,加入RedHat领导开发的shenandoah GC

在JDK11之前,oracleJDK中还会存在一些openJDK中没有的、闭源的功能。但在JDK11中,我们可以认为openJDK和oracleJDK代码实质上已经完全一致的程度。
虚拟机与Java虚拟机
虚拟机
- 所谓虚拟机(Virtual Machine),就是一台虚拟的计算机。它是一款软件,用来执行一系列虚拟计算机指令。大体上,虚拟机可以分为系统虚拟机和程序虚拟机。
- 大名鼎鼎的Visual Box,vmWare就属于系统虚拟机,它们完全是对物理计算机的仿真,提供了一个可运行完整操作系统的软件平台。
- 程序虚拟机的典型代表就是Java虚拟机,它专门为执行单个计算机程序而设计,在Java虚拟机中执行的指令我们称为Java字节码指令。
- 无论是系统虚拟机还是程序虚拟机,在上面运行的软件都被限制于虚拟机提供的资源中。
Java虚拟机
- Java虚拟机是一台执行Java字节码的虚拟计算机,它拥有独立的运行机制,其运行的Java字节码也未必由Java语言编译而成。
- JVM平台的各种语言可以共享Java虚拟机带来的跨平台性、优秀的垃圾回器,以及可靠的即时编译器。
- Java技术的核心就是Java虚拟机(JVM,Java Virtual Machine),因为所有的Java程序都运行在Java虚拟机内部。
- Java虚拟机就是二进制字节码的运行环境,负责装载字节码到其内部,解释/编译为对应平台上的机器指令执行。每一条Java指令,Java虚拟机规范中都有详细定义,如怎么取操作数,怎么处理操作数,处理结果放在哪里。
特点
- 一次编译,到处运行
- 自动内存管理
- 自动垃圾回收功能
JVM的位置
JVM是运行在操作系统之上的,它与硬件没有直接的交互
Java的体系结构
JVM整体结构
- HotSpot VM是目前市面上高性能虚拟机的代表作之一。
- 它采用解释器与即时编译器并存的架构。
- 在今天,Java程序的运行性能早已脱胎换骨,已经达到了可以和C/C++程序一较高下的地步。

执行引擎包含三部分:解释器,及时编译器,垃圾回收器
Java代码执行流程

只是能生成被Java虚拟机所能解释的字节码文件,那么理论上就可以自己设计一套代码了
JVM的架构模型
Java编译器输入的指令流基本上是一种基于栈的指令集架构,另外一种指令集架构则是基于寄存器的指令集架构。具体来说:这两种架构之间的区别:
基于栈式架构的特点
- 设计和实现更简单,适用于资源受限的系统;
- 避开了寄存器的分配难题:使用零地址指令方式分配。
- 指令流中的指令大部分是零地址指令,其执行过程依赖于操作栈。指令集更小,编译器容易实现。
- 不需要硬件支持,可移植性更好,更好实现跨平台
基于寄存器架构的特点
- 典型的应用是x86的二进制指令集:比如传统的PC以及Android的Davlik虚拟机。
- 指令集架构则完全依赖硬件,可移植性差
- 性能优秀和执行更高效
- 花费更少的指令去完成一项操作。
- 在大部分情况下,基于寄存器架构的指令集往往都以一地址指令、二地址指令和三地址指令为主,而基于栈式架构的指令集却是以零地址指令为主方水洋
举例
同样执行2+3这种逻辑操作,其指令分别如下
- 基于栈的计算流程(以Java虚拟机为例)
iconst_2 //常量2入栈 |
- 而基于寄存器的计算流程
mov eax,2 //将eax寄存器的值设为1 |
总结
由于跨平台性的设计,Java的指令都是根据栈来设计的。不同平台CPU架构不同,所以不能设计为基于寄存器的。优点是跨平台,指令集小,编译器容易实现,缺点是性能下降,实现同样的功能需要更多的指令。
字节码反编译
我们编写一个简单的代码,然后查看一下字节码的反编译后的结果
public class StackStruTest { |
然后我们找到编译后的 class文件,使用下列命令进行反编译
javap -v StackStruTest.class |
得到的文件为:
public static void main(java.lang.String[]); |
栈
- 跨平台性
- 指令集小
- 指令多
- 执行性能比寄存器差
JVM生命周期
虚拟机的启动
Java虚拟机的启动是通过引导类加载器(bootstrap class loader)创建一个初始类(initial class)来完成的,这个类是由虚拟机的具体实现指定的。
虚拟机的执行
- 一个运行中的Java虚拟机有着一个清晰的任务:执行Java程序。
- 程序开始执行时他才运行,程序结束时他就停止。
- 执行一个所谓的Java程序的时候,真真正正在执行的是一个叫做Java虚拟机的进程。
虚拟机的退出
有如下的几种情况:
- 程序正常执行结束
- 程序在执行过程中遇到了异常或错误而异常终止
- 由于操作系统出现错误而导致Java虚拟机进程终止
- 某线程调用Runtime类或system类的exit方法,或Runtime类的halt方法,并且Java安全管理器也允许这次exit或halt操作。
- 除此之外,JNI(Java Native Interface)规范描述了用JNI Invocation API来加载或卸载 Java虚拟机时,Java虚拟机的退出情况。
JVM发展历程
Sun Classic VM
- 早在1996年Java1.0版本的时候,Sun公司发布了一款名为sun classic VM的Java虚拟机,它同时也是世界上第一款商用Java虚拟机,JDK1.4时完全被淘汰。
- 这款虚拟机内部只提供解释器。现在还有及时编译器,因此效率比较低,而及时编译器会把热点代码缓存起来,那么以后使用热点代码的时候,效率就比较高。
- 如果使用JIT编译器,就需要进行外挂。但是一旦使用了JIT编译器,JIT就会接管虚拟机的执行系统。解释器就不再工作。解释器和编译器不能配合工作。
- 现在hotspot内置了此虚拟机。
Exact VM
- 为了解决上一个虚拟机问题,jdk1.2时,sun提供了此虚拟机。 Exact Memory Management:准确式内存管理。
- 也可以叫Non-Conservative/Accurate Memory Management。
- 虚拟机可以知道内存中某个位置的数据具体是什么类型。
- 具备现代高性能虚拟机的维形。
- 热点探测(寻找出热点代码进行缓存)。
- 编译器与解释器混合工作模式。
- 只在solaris平台短暂使用,其他平台上还是classic vm,英雄气短,终被Hotspot虚拟机替换。
HotSpot VM
HotSpot历史
- 最初由一家名为“Longview Technologies”的小公司设计。
- 1997年,此公司被sun收购;2009年,Sun公司被甲骨文收购。
- JDK1.3时,HotSpot VM成为默认虚拟机。
- 目前Hotspot占有绝对的市场地位,称霸武林。
- 不管是现在仍在广泛使用的JDK6,还是使用比例较多的JDK8中,默认的虚拟机都是HotSpot。
- Sun/oracle JDK和openJDK的默认虚拟机。
- 从服务器、桌面到移动端、嵌入式都有应用。
- 名称中的HotSpot指的就是它的热点代码探测技术。
- 通过计数器找到最具编译价值代码,触发即时编译或栈上替换。
- 通过编译器与解释器协同工作,在最优化的程序响应时间与最佳执行性能中取得平衡。
JRockit
- 专注于服务器端应用。
- 它可以不太关注程序启动速度,因此JRockit内部不包含解析器实现,全部代码都靠即时编译器编译后执行。
- 大量的行业基准测试显示,JRockit JVM是世界上最快的JVM。
- 使用JRockit产品,客户已经体验到了显著的性能提高(一些超过了70%)和硬件成本的减少(达50%)。
- 优势:全面的Java运行时解决方案组合。
- JRockit面向延迟敏感型应用的解决方案JRockit Real Time提供以毫秒或微秒级的JVM响应时间,适合财务、军事指挥、电信网络的需要MissionControl服务套件,它是一组以极低的开销来监控、管理和分析生产环境中的应用程序的工具。
- 2008年,JRockit被oracle收购。
- oracle表达了整合两大优秀虚拟机的工作,大致在JDK8中完成。整合的方式是在HotSpot的基础上,移植JRockit的优秀特性。
IBM的J9
- 全称:IBM Technology for Java Virtual Machine,简称IT4J,内部代号:J9。
- 市场定位与HotSpot接近,服务器端、桌面应用、嵌入式等多用途VM广泛用于IBM的各种Java产品。
- 目前,有影响力的三大商用虚拟机之一,也号称是世界上最快的Java虚拟机。
- 2017年左右,IBM发布了开源J9VM,命名为openJ9,交给EClipse基金会管理,也称为Eclipse OpenJ9。
- OpenJDK -> 是JDK开源了,包括了虚拟机。
KVM和CDC / CLDC Hotspot
- oracle在Java ME产品线上的两款虚拟机为:CDC/CLDC HotSpot Implementation VM KVM(Kilobyte)是CLDC-HI早期产品目前移动领域地位尴尬,智能机被Angroid和ioS二分天下。
- KVM简单、轻量、高度可移植,面向更低端的设备上还维持自己的一片市场。
- 智能控制器、传感器。
- 老人手机、经济欠发达地区的功能手机。
- 所有的虚拟机的原则:一次编译,到处运行。
Azul VM
- 前面三大“高性能Java虚拟机”使用在通用硬件平台上这里Azu1VW和BEALiquid VM是与特定硬件平台绑定、软硬件配合的专有虚拟机。
- 高性能Java虚拟机中的战斗机。
- Azul VM是Azu1Systems公司在HotSpot基础上进行大量改进,运行于Azul Systems公司的专有硬件Vega系统上的ava虚拟机。
- 每个Azu1VM实例都可以管理至少数十个CPU和数百GB内存的硬件资源,并提供在巨大内存范围内实现可控的GC时间的垃圾收集器、专有硬件优化的线程调度等优秀特性。
- 2010年,AzulSystems公司开始从硬件转向软件,发布了自己的zing JVM,可以在通用x86平台上提供接近于Vega系统的特性。
Liquid VM
- 高性能Java虚拟机中的战斗机。
- BEA公司开发的,直接运行在自家Hypervisor系统上Liquid VM即是现在的JRockit VE(Virtual Edition)。
- Liquid VM不需要操作系统的支持,或者说它自己本身实现了一个专用操作系统的必要功能,如线程调度、文件系统、网络支持等。
- 随着JRockit虚拟机终止开发,Liquid vM项目也停止了。
Apache Marmony
- Apache也曾经推出过与JDK1.5和JDK1.6兼容的Java运行平台Apache Harmony。
- 它是IElf和Inte1联合开发的开源JVM,受到同样开源的openJDK的压制,Sun坚决不让Harmony获得JCP认证,最终于2011年退役,IBM转而参与OpenJDK
- 虽然目前并没有Apache Harmony被大规模商用的案例,但是它的Java类库代码吸纳进了Android SDK。
Micorsoft JVM
- 微软为了在IE3浏览器中支持Java Applets,开发了Microsoft JVM。
- 只能在window平台下运行。但确是当时Windows下性能最好的Java VM。
- 1997年,sun以侵犯商标、不正当竞争罪名指控微软成功,赔了sun很多钱。微软windowsXPSP3中抹掉了其VM。现在windows上安装的jdk都是HotSpot。
Taobao JVM
- 由AliJVM团队发布。阿里,国内使用Java最强大的公司,覆盖云计算、金融、物流、电商等众多领域,需要解决高并发、高可用、分布式的复合问题。有大量的开源产品。
- 基于openJDK开发了自己的定制版本AlibabaJDK,简称AJDK。是整个阿里Java体系的基石。
- 基于openJDK Hotspot VM发布的国内第一个优化、深度定制且开源的高性能服务器版Java虚拟机。
- 创新的GCIH(GCinvisible heap)技术实现了off-heap,即将生命周期较长的Java对象从heap中移到heap之外,并且Gc不能管理GCIH内部的Java对象,以此达到降低GC的回收频率和提升Gc的回收效率的目的。
- GCIH中的对象还能够在多个Java虚拟机进程中实现共享
- 使用crc32指令实现JvM intrinsic降低JNI的调用开销
- PMU hardware的Java profiling tool和诊断协助功能
- 针对大数据场景的ZenGc
- taobao vm应用在阿里产品上性能高,硬件严重依赖inte1的cpu,损失了兼容性,但提高了性能,目前已经在淘宝、天猫上线,把oracle官方JvM版本全部替换了。
Dalvik VM
- 谷歌开发的,应用于Android系统,并在Android2.2中提供了JIT,发展迅猛。
- Dalvik y只能称作虚拟机,而不能称作“Java虚拟机”,它没有遵循 Java虚拟机规范
- 不能直接执行Java的Class文件
- 基于寄存器架构,不是jvm的栈架构。
- 执行的是编译以后的dex(Dalvik Executable)文件。执行效率比较高。
- 它执行的dex(Dalvik Executable)文件可以通过class文件转化而来,使用Java语法编写应用程序,可以直接使用大部分的Java API等。
- Android 5.0使用支持提前编译(Ahead of Time Compilation,AoT)的ART VM替换Dalvik VM。
Graal VM
- 2018年4月,oracle Labs公开了GraalvM,号称 “Run Programs Faster Anywhere”,勃勃野心。与1995年java的”write once,run anywhere”遥相呼应。
- GraalVM在HotSpot VM基础上增强而成的跨语言全栈虚拟机,可以作为“任何语言” 的运行平台使用。语言包括:Java、Scala、Groovy、Kotlin;C、C++、Javascript、Ruby、Python、R等
- 支持不同语言中混用对方的接口和对象,支持这些语言使用已经编写好的本地库文件
- 工作原理是将这些语言的源代码或源代码编译后的中间格式,通过解释器转换为能被Graal VM接受的中间表示。Graal VM提供Truffle工具集快速构建面向一种新语言的解释器。在运行时还能进行即时编译优化,获得比原生编译器更优秀的执行效率。
- 如果说HotSpot有一天真的被取代,Graalvm希望最大。但是Java的软件生态没有丝毫变化。
总结
具体JVM的内存结构,其实取决于其实现,不同厂商的JVM,或者同一厂商发布的不同版本,都有可能存在一定差异。主要以oracle HotSpot VM为默认虚拟机。
类加载子系统

完整图如下
如果自己想手写一个Java虚拟机的话,主要考虑哪些结构呢?
- 类加载器
- 执行引擎
类加载器子系统作用
类加载器子系统负责从文件系统或者网络中加载Class文件,class文件在文件开头有特定的文件标识。
ClassLoader只负责class文件的加载,至于它是否可以运行,则由Execution Engine决定。
加载的类信息存放于一块称为方法区的内存空间。除了类的信息外,方法区中还会存放运行时常量池信息,可能还包括字符串字面量和数字常量(这部分常量信息是Class文件中常量池部分的内存映射)。

class file存在于本地硬盘上,可以理解为设计师画在纸上的模板,而最终这个模板在执行的时候是要加载到JVM当中来根据这个文件实例化出n个一模一样的实例。
class file加载到JVM中,被称为DNA元数据模板,放在方法区。
在.class文件->JVM->最终成为元数据模板,此过程就要一个运输工具(类装载器Class Loader),扮演一个快递员的角色。

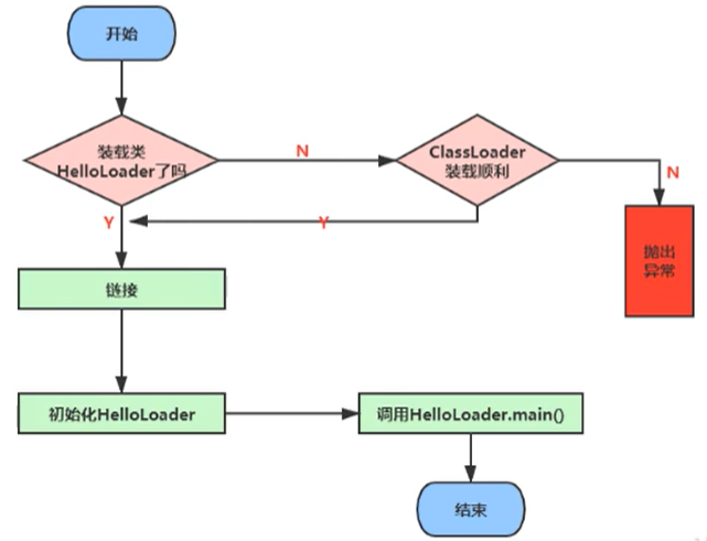
类的加载过程
例如下面的一段简单的代码
public class HelloLoader { |
它的加载过程是怎么样的呢?
完整的流程图如下所示
加载
- 通过一个类的全限定名获取定义此类的二进制字节流。
- 将这个字节流所代表的静态存储结构转化为方法区的运行时数据结构。
- 在内存中生成一个代表这个类的java.lang.Class对象,作为方法区这个类的各种数据的访问入口。
加载class文件的方式
- 从本地系统中直接加载
- 通过网络获取,典型场景:Web Applet
- 从zip压缩包中读取,成为日后jar、war格式的基础
- 运行时计算生成,使用最多的是:动态代理技术
- 由其他文件生成,典型场景:JSP应用从专有数据库中提取.class文件,比较少见
- 从加密文件中获取,典型的防Class文件被反编译的保护措施
链接
- 验证
目的在于确保Class文件的字节流中包含信息符合当前虚拟机要求,保证被加载类的正确性,不会危害虚拟机自身安全。
主要包括四种验证,文件格式验证,元数据验证,字节码验证,符号引用验证。
如果出现不合法的字节码文件,那么将会验证不通过。
同时我们可以通过安装IDEA的插件,来查看我们的Class文件。
安装完成后,我们编译完一个class文件后,点击 View - Show Bytecode With Jclasslib 即可显示我们安装的插件来查看字节码方法了
- 准备
为类变量分配内存并且设置该类变量的默认初始值,即零值。
public class HelloApp { |
上面的变量a在准备阶段会赋初始值,但不是1,而是0。
这里不包含用final修饰的static,因为final在编译的时候就会分配了,准备阶段会显式初始化;
这里不会为实例变量分配初始化,类变量会分配在方法区中,而实例变量是会随着对象一起分配到Java堆中。
- 解析
将常量池内的符号引用转换为直接引用的过程。事实上,解析操作往往会伴随着JVM在执行完初始化之后再执行。
符号引用就是一组符号来描述所引用的目标。符号引用的字面量形式明确定义在《java虚拟机规范》的class文件格式中。直接引用就是直接指向目标的指针、相对偏移量或一个间接定位到目标的句柄。
解析动作主要针对类或接口、字段、类方法、接口方法、方法类型等。对应常量池中的CONSTANT Class info、CONSTANT Fieldref info、CONSTANT Methodref info等
初始化
- 初始化阶段就是执行类构造器方法
<clinit>()的过程。 - 此方法不需要定义,是
javac编译器自动收集类中的所有类变量的赋值动作和静态代码块中的语句合并而来。也就是说,当我们代码中包含static变量的时候,就会有clinit方法。 - 构造器方法中指令按语句在源文件中出现的顺序执行。
<clinit>()不同于类的构造器。(关联:构造器是虚拟机视角下的<init>())- 若该类具有父类,
JVM会保证子类的<clinit>()执行前,父类的<clinit>()已经执行完毕。
任何一个类在声明后,内部至少存在一个类的构造器,默认是空参构造器(init)。
public class ClassInitTest { |
关于涉及到父类时候的变量赋值过程
public class ClinitTest1 { |
我们输出结果为 2,也就是说首先加载ClinitTest1的时候,会找到main方法,然后执行Son的初始化,但是Son继承了Father,因此还需要执行Father的初始化,同时将A赋值为2。我们通过反编译得到Father的加载过程,首先我们看到原来的值被赋值成1,然后又被赋值成2,最后返回
iconst_1 |
虚拟机必须保证一个类的<clinit>()方法在多线程下被同步加锁。
public class DeadThreadTest { |
上面的代码,输出结果为
线程t1开始 |
从上面可以看出初始化后,只能够执行一次初始化,这也就是同步加锁的过程
类加载器
JVM支持两种类型的类加载器,分别为引导类加载器(Bootstrap ClassLoader)和自定义类加载器(User-Defined ClassLoader)。
Bootstrap ClassLoader由C/C++实现的,User-Defined ClassLoader由java语言实现。
从概念上来讲,自定义类加载器一般指的是程序中由开发人员自定义的一类类加载器,但是Java虚拟机规范却没有这么定义,而是将所有派生于抽象类ClassLoader的类加载器都划分为自定义类加载器。
无论类加载器的类型如何划分,在程序中我们最常见的类加载器始终只有3个,如下所示:

这里的四者之间是包含关系,不是上层和下层,也不是子系统的继承关系。
我们通过一个类,获取它不同的加载器
public class ClassLoaderTest { |
ClassLoader类,它是一个抽象类,其后所有的类加载器都继承自ClassLoader(不包括启动类加载器)
sun.misc.Launcher 它是一个java虚拟机的入口应用
启动类加载器
启动类加载器(引导类加载器,Bootstrap ClassLoader)
- 这个类加载器是使用
C/C++语言实现的,嵌套在JVM内部。 - 它用来加载Java的核心库(
JAVA_HOME/jre/lib/rt.jar、resources.jar或sun.boot.class.path路径下的内容),用于提供JVM自身需要的类。 - 并不继承自
java.lang.ClassLoader,没有父加载器。 - 加载扩展类和应用程序类加载器,并指定为他们的父类加载器。
- 出于安全考虑,Bootstrap启动类加载器只加载包名为
java、javax、sun等开头的类。
import java.net.URL; |
扩展类加载器
扩展类加载器(Extension ClassLoader)
- Java语言编写,由
sun.misc.Launcher$ExtClassLoader实现。 - 派生于
java.lang.ClassLoader类。 - 父类加载器为启动类加载器。
- 从
java.ext.dirs系统属性所指定的目录中加载类库,或从JDK的安装目录的jre/lib/ext子目录(扩展目录)下加载类库。如果用户创建的JAR放在此目录下,也会自动由扩展类加载器加载。
public class ClassLoaderTest { |
应用程序类加载器
系统类加载器(AppClassLoader)
- java语言编写,由
sun.misc.LaunchersAppClassLoader实现 - 派生于
java.lang.ClassLoader类。 - 父类加载器为扩展类加载器。
- 它负责加载环境变量
classpath或系统属性java.class.path指定路径下的类库。 - 该类加载是程序中默认的类加载器,一般来说,Java应用的类都是由它来完成加载。
- 通过
classLoader#getSystemclassLoader()方法可以获取到该类加载器。
用户自定义类加载器
在Java的日常应用程序开发中,类的加载几乎是由上述3种类加载器相互配合执行的,在必要时,我们还可以自定义类加载器,来定制类的加载方式。
为什么要自定义类加载器?
- 隔离加载类
- 修改类加载的方式
- 扩展加载源
- 防止源码泄漏
用户自定义类加载器实现步骤:
- 开发人员可以通过继承抽象类
java.lang.ClassLoader类的方式,实现自己的类加载器,以满足一些特殊的需求。 - 在JDK1.2之前,在自定义类加载器时,总会去继承
ClassLoader类并重写loadClass()方法,从而实现自定义的类加载类,但是在JDK1.2之后已不再建议用户去覆盖loadClass()方法,而是建议把自定义的类加载逻辑写在findclass()方法中。 - 在编写自定义类加载器时,如果没有太过于复杂的需求,可以直接继承
URIClassLoader类,这样就可以避免自己去编写findclass()方法及其获取字节码流的方式,使自定义类加载器编写更加简洁。
3种方式获取类加载器
- 获取当前类的
ClassLoader:类名.getClassLoader()或者实例对象.getClass().getClassLoader();
public static void main(String[] args) { |
- 获取当前线程上下文的
ClassLoader:Thread.currentThread().getContextClassLoader()
public static void main(String[] args) { |
- 获取系统的
ClassLoader:ClassLoader.getSystemClassLoader()
public static void main(String[] args) { |
双亲委派机制
Java虚拟机对class文件采用的是按需加载的方式,也就是说当需要使用该类时才会将它的class文件加载到内存生成class对象。而且加载某个类的class文件时,Java虚拟机采用的是双亲委派模式,即把请求交由父类处理,它是一种任务委派模式。
工作原理
- 如果一个类加载器收到了类加载请求,它并不会自己先去加载,而是把这个请求委托给父类的加载器去执行;
- 如果父类加载器还存在其父类加载器,则进一步向上委托,依次递归,请求最终将到达顶层的启动类加载器;
- 如果父类加载器可以完成类加载任务,就成功返回,倘若父类加载器无法完成此加载任务,子加载器才会尝试自己去加载,这就是双亲委派模式。

沙箱安全机制
防止恶意代码污染java源代码
比如我定义了一个类名为String所在包为java.lang,因为这个类本来是属于jdk的,如果没有沙箱安全机制的话,这个类将会污染到我所有的String,但是由于沙箱安全机制,所以就委托顶层的Bootstrap ClassLoader加载器查找这个类,如果没有的话就委托Extension ClassLoader,Extension ClassLoader没有就到AppClassLoader,但是由于String就是jdk的源代码,所以在bootstrap那里就加载到了,先找到先使用,所以就使用bootstrap里面的String,后面的一概不能使用,这就保证了不被恶意代码污染。
双亲委派机制的优势
- 避免类的重复加载
- 保护程序安全,防止核心API被随意篡改
- 自定义类:java.lang.String
- 自定义类:java.lang.ShkStart(报错:阻止创建 java.lang开头的类)
如何判断两个class对象是否相同
在JVM中表示两个class对象是否为同一个类存在两个必要条件:
- 类的完整类名必须一致,包括包名。
- 加载这个类的ClassLoader(指ClassLoader实例对象)必须相同。
换句话说,在jvm中,即使这两个类对象(class对象)来源同一个Class文件,被同一个虚拟机所加载,但只要加载它们的ClassLoader实例对象不同,那么这两个类对象也是不相等的。
jvm必须知道一个类型是由启动加载器加载的还是由用户类加载器加载的。如果一个类型是由用户类加载器加载的,那么jvm会将这个类加载器的一个引用作为类型信息的一部分保存在方法区中。当解析一个类型到另一个类型的引用的时候,JVM需要保证这两个类型的类加载器是相同的。
类的主动使用和被动使用
Java程序对类的使用方式分为:主动使用和被动使用。
主动使用,又分为七种情况:
- 创建类的实例
- 访问某个类或接口的静态变量,或者对该静态变量赋值
- 调用类的静态方法I
- 反射(比如:Class.forName(”com.atguigu.Test”))
- 初始化一个类的子类
- Java虚拟机启动时被标明为启动类的类
- JDK7开始提供的动态语言支持:java.lang.invoke.MethodHandle实例的解析结果REF getStatic、REF putStatic、REF invokeStatic句柄对应的类没有初始化,则初始化
除了以上七种情况,其他使用java类的方式都被看作是对类的被动使用,都不会导致类的初始化。
运行时数据区
概述
运行时数据区,也就是下图这部分,它是类加载完成后的阶段
当我们通过前面的:类的加载-> 验证 -> 准备 -> 解析 -> 初始化 这几个阶段完成后,就会用到执行引擎对我们的类进行使用,同时执行引擎将会使用到我们运行时数据区。
内存是非常重要的系统资源,是硬盘和CPU的中间仓库及桥梁,承载着操作系统和应用程序的实时运行。JVM内存布局规定了Java在运行过程中内存申请、分配、管理的策略,保证了JVM的高效稳定运行。不同的JVM对于内存的划分方式和管理机制存在着部分差异。结合JVM虚拟机规范,来探讨一下经典的JVM内存布局。
我们通过磁盘或者网络IO得到的数据,都需要先加载到内存中,然后CPU从内存中获取数据进行读取,也就是说内存充当了CPU和磁盘之间的桥梁
Java虚拟机定义了若干种程序运行期间会使用到的运行时数据区,其中有一些会随着虚拟机启动而创建,随着虚拟机退出而销毁。另外一些则是与线程一一对应的,这些与线程对应的数据区域会随着线程开始和结束而创建和销毁。
- 每个线程:独立包括程序计数器、栈、本地栈。
- 线程间共享:堆、堆外内存(永久代或元空间、代码缓存)
每个JVM只有一个Runtime实例。即为运行时环境,相当于内存结构的中间的那个框框:运行时环境。
线程
- 线程是一个程序里的运行单元。JVM允许一个应用有多个线程并行的执行。 在Hotspot JVM里,每个线程都与操作系统的本地线程直接映射。
- 当一个Java线程准备好执行以后,此时一个操作系统的本地线程也同时创建。Java线程执行终止后,本地线程也会回收。
- 操作系统负责所有线程的安排调度到任何一个可用的CPU上。一旦本地线程初始化成功,它就会调用Java线程中的run()方法。
JVM系统线程
如果你使用console或者是任何一个调试工具,都能看到在后台有许多线程在运行。这些后台线程不包括调用public static void main(String[] args)的main线程以及所有这个main线程自己创建的线程。
这些主要的后台系统线程在Hotspot JVM里主要是以下几个:
- 虚拟机线程:这种线程的操作是需要JVM达到安全点才会出现。这些操作必须在不同的线程中发生的原因是他们都需要JVM达到安全点,这样堆才不会变化。这种线程的执行类型包括”stop-the-world”的垃圾收集,线程栈收集,线程挂起以及偏向锁撤销。
- 周期任务线程:这种线程是时间周期事件的体现(比如中断),他们一般用于周期性操作的调度执行。
- GC线程:这种线程对在JVM里不同种类的垃圾收集行为提供了支持。
- 编译线程:这种线程在运行时会将字节码编译成到本地代码。
- 信号调度线程:这种线程接收信号并发送给JVM,在它内部通过调用适当的方法进行处理。
程序计数器(PC寄存器)
JVM中的程序计数寄存器(Program Counter Register)中,Register的命名源于CPU的寄存器,寄存器存储指令相关的现场信息。CPU只有把数据装载到寄存器才能够运行。这里,并非是广义上所指的物理寄存器,或许将其翻译为PC计数器(或指令计数器)会更加贴切(也称为程序钩子),并且也不容易引起一些不必要的误会。JVM中的PC寄存器是对物理PC寄存器的一种抽象模拟。
PC寄存器用来存储指向下一条指令的地址,也即将要执行的指令代码。由执行引擎读取下一条指令。
特点(是线程私有的 、不会存在内存溢出)
意:在物理上实现程序计数器是在寄存器实现的,整个cpu中最快的一个执行单元
是唯一一个在java虚拟机规范中没有OOM的区域
它是一块很小的内存空间,几乎可以忽略不记。也是运行速度最快的存储区域。
在JVM规范中,每个线程都有它自己的程序计数器,是线程私有的,生命周期与线程的生命周期保持一致。
任何时间一个线程都只有一个方法在执行,也就是所谓的当前方法。程序计数器会存储当前线程正在执行的Java方法的JVM指令地址;或者,如果是在执行native方法,则是未指定值(undefined)。
它是程序控制流的指示器,分支、循环、跳转、异常处理、线程恢复等基础功能都需要依赖这个计数器来完成。
字节码解释器工作时就是通过改变这个计数器的值来选取下一条需要执行的字节码指令。
它是唯一一个在Java虚拟机规范中没有规定任何OutofMemoryError情况的区域。
使用PC寄存器存储字节码指令地址有什么用呢?为什么使用PC寄存器记录当前线程的执行地址呢?
- 因为CPU需要不停的切换各个线程,这时候切换回来以后,就得知道接着从哪开始继续执行。
- JVM的字节码解释器就需要通过改变PC寄存器的值来明确下一条应该执行什么样的字节码指令。
PC寄存器为什么被设定为私有的?
- 我们都知道所谓的多线程在一个特定的时间段内只会执行其中某一个线程的方法,CPU会不停地做任务切换,这样必然导致经常中断或恢复,如何保证分毫无差呢?为了能够准确地记录各个线程正在执行的当前字节码指令地址,最好的办法自然是为每一个线程都分配一个PC寄存器,这样一来各个线程之间便可以进行独立计算,从而不会出现相互干扰的情况。
- 由于CPU时间片轮限制,众多线程在并发执行过程中,任何一个确定的时刻,一个处理器或者多核处理器中的一个内核,只会执行某个线程中的一条指令。这样必然导致经常中断或恢复,如何保证分毫无差呢?每个线程在创建后,都会产生自己的程序计数器和栈帧,程序计数器在各个线程之间互不影响。
CPU时间片
- CPU时间片即CPU分配给各个程序的时间,每个线程被分配一个时间段,称作它的时间片。
- 在宏观上:俄们可以同时打开多个应用程序,每个程序并行不悖,同时运行。
- 但在微观上:由于只有一个CPU,一次只能处理程序要求的一部分,如何处理公平,一种方法就是引入时间片,每个程序轮流执行。
虚拟机栈概述
- 由于跨平台性的设计,Java的指令都是根据栈来设计的。不同平台CPU架构不同,所以不能设计为基于寄存器的。
- 优点是跨平台,指令集小,编译器容易实现,缺点是性能下降,实现同样的功能需要更多的指令。
内存中的栈与堆
- 栈是运行时的单位,而堆是存储的单位
- 栈解决程序的运行问题,即程序如何执行,或者说如何处理数据。
- 堆解决的是数据存储的问题,即数据怎么放,放哪里
Java虚拟机栈是什么?
Java虚拟机栈(Java Virtual Machine Stack),早期也叫Java栈。每个线程在创建时都会创建一个虚拟机栈,其内部保存一个个的栈帧(Stack Frame),对应着一次次的Java方法调用,是线程私有的。
生命周期
生命周期和线程一致
作用
主管Java程序的运行,它保存方法的局部变量、部分结果,并参与方法的调用和返回。
栈的特点
- 栈是一种快速有效的分配存储方式,访问速度仅次于程序计数器。
- JVM直接对Java栈的操作只有两个:
- 每个方法执行,伴随着进栈(入栈、压栈)
- 执行结束后的出栈工作
- 对于栈来说不存在垃圾回收问题(栈存在溢出的情况)
栈中可能出现的异常
- Java 虚拟机规范允许Java栈的大小是动态的或者是固定不变的。
- 如果采用固定大小的Java虚拟机栈,那每一个线程的Java虚拟机栈容量可以在线程创建的时候独立选定。如果线程请求分配的栈容量超过Java虚拟机栈允许的最大容量,Java虚拟机将会抛出一个StackOverflowError 异常。
- 如果Java虚拟机栈可以动态扩展,并且在尝试扩展的时候无法申请到足够的内存,或者在创建新的线程时没有足够的内存去创建对应的虚拟机栈,那Java虚拟机将会抛出一个 OutOfMemoryError 异常。
public static void main(String[] args) { |
设置栈内存大小
- 我们可以使用
参数 -Xss选项来设置线程的最大栈空间,栈的大小直接决定了函数调用的最大可达深度 - 如何设置栈内存的大小? -Xss size (即:-XX:ThreadStackSize)
- 一般默认为512k-1024k,取决于操作系统(jdk5之前,默认栈大小是256k;jdk5之后,默认栈大小是1024k)。栈的大小直接决定了函数调用的最大可达深度
public class StackDeepTest{ |
栈的存储单位
栈中存储什么?
- 每个线程都有自己的栈,栈中的数据都是以栈帧(Stack Frame)的格式存在。
- 在这个线程上正在执行的每个方法都各自对应一个栈帧(Stack Frame)。
- 栈帧是一个内存区块,是一个数据集,维系着方法执行过程中的各种数据信息。
栈运行原理
- JVM直接对Java栈的操作只有两个,就是对栈帧的压栈和出栈,遵循“先进后出”/“后进先出”原则。
- 在一条活动线程中,一个时间点上,只会有一个活动的栈帧。即只有当前正在执行的方法的栈帧(栈顶栈帧)是有效的,这个栈帧被称为当前栈帧(Current Frame),与当前栈帧相对应的方法就是当前方法(Current Method),定义这个方法的类就是当前类(Current Class)。
- 执行引擎运行的所有字节码指令只针对当前栈帧进行操作。
- 如果在该方法中调用了其他方法,对应的新的栈帧会被创建出来,放在栈的顶端,成为新的当前帧。
- 不同线程中所包含的栈帧是不允许存在相互引用的,即不可能在一个栈帧之中引用另外一个线程的栈帧。
- 如果当前方法调用了其他方法,方法返回之际,当前栈帧会传回此方法的执行结果给前一个栈帧,接着,虚拟机会丢弃当前栈帧,使得前一个栈帧重新成为当前栈帧。
- Java方法有两种返回函数的方式,一种是正常的函数返回,使用return指令;另外一种是抛出异常。不管使用哪种方式,都会导致栈帧被弹出。
public class CurrentFrameTest{ |
栈帧的内部结构
每个栈帧中存储着:
- 局部变量表(Local Variables)
- 操作数栈(operand Stack)(或表达式栈)
- 动态链接(DynamicLinking)(或指向运行时常量池的方法引用)
- 方法返回地址(Return Address)(或方法正常退出或者异常退出的定义)
- 一些附加信息
并行每个线程下的栈都是私有的,因此每个线程都有自己各自的栈,并且每个栈里面都有很多栈帧,栈帧的大小主要由局部变量表 和 操作数栈决定的
局部变量表
局部变量表(Local Variables)
- 局部变量表也被称之为局部变量数组或本地变量表
- 定义为一个数字数组,主要用于存储方法参数和定义在方法体内的局部变量,这些数据类型包括各类基本数据类型、对象引用(reference),以及returnAddress类型。
- 由于局部变量表是建立在线程的栈上,是线程的私有数据,因此不存在数据安全问题
- 局部变量表所需的容量大小是在编译期确定下来的,并保存在方法的Code属性的maximum local variables数据项中。在方法运行期间是不会改变局部变量表的大小的。
- 方法嵌套调用的次数由栈的大小决定。一般来说,栈越大,方法嵌套调用次数越多。对一个函数而言,它的参数和局部变量越多,使得局部变量表膨胀,它的栈帧就越大,以满足方法调用所需传递的信息增大的需求。进而函数调用就会占用更多的栈空间,导致其嵌套调用次数就会减少。
- 局部变量表中的变量只在当前方法调用中有效。在方法执行时,虚拟机通过使用局部变量表完成参数值到参数变量列表的传递过程。当方法调用结束后,随着方法栈帧的销毁,局部变量表也会随之销毁。




